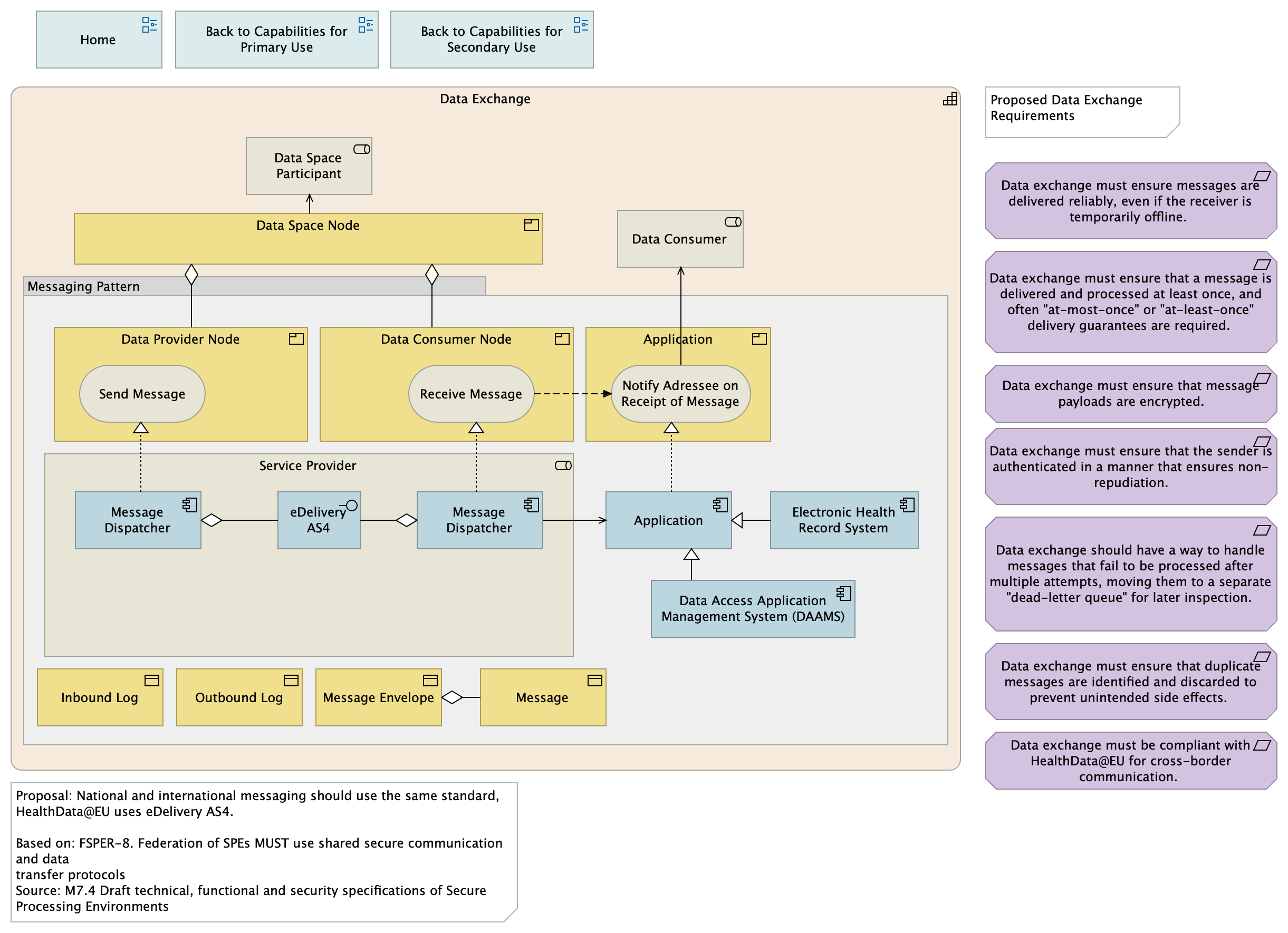
| Data Exchange |
|
| Data Space Node |
|
| Data Space Participant |
|
| Data Consumer |
|
| Messaging Pattern |
|
| Service Provider |
|
| Message Dispatcher |
|
| eDelivery AS4 |
|
| Message Dispatcher |
|
| Inbound Log |
|
| Outbound Log |
|
| Message Envelope |
|
| Message |
|
| Data Provider Node |
|
| Send Message |
|
| Data Consumer Node |
|
| Receive Message |
|
| Application |
|
| Notify Adressee on Receipt of Message |
|
| Data Access Application Management System (DAAMS) |
|
| Application |
|
| Electronic Health Record System |
|
| With Capabilities for Secondary Use |
|
| Home |
|
| With Capabilities for Primary Use |
|
| |
|
| Data exchange must ensure messages are delivered reliably, even if the receiver is temporarily offline. |
|
| Data exchange must ensure that a message is delivered and processed at least once, and often "at-most-once" or "at-least-once" delivery guarantees are required. |
|
| Data exchange should have a way to handle messages that fail to be processed after multiple attempts, moving them to a separate "dead-letter queue" for later inspection. |
|
| Data exchange must ensure that duplicate messages are identified and discarded to prevent unintended side effects. |
|
| Data exchange must ensure that message payloads are encrypted. |
|
| Data exchange must ensure that the sender is authenticated in a manner that ensures non-repudiation. |
|
| |
|
| Data exchange must be compliant with HealthData@EU for cross-border communication. |
|