| |
|
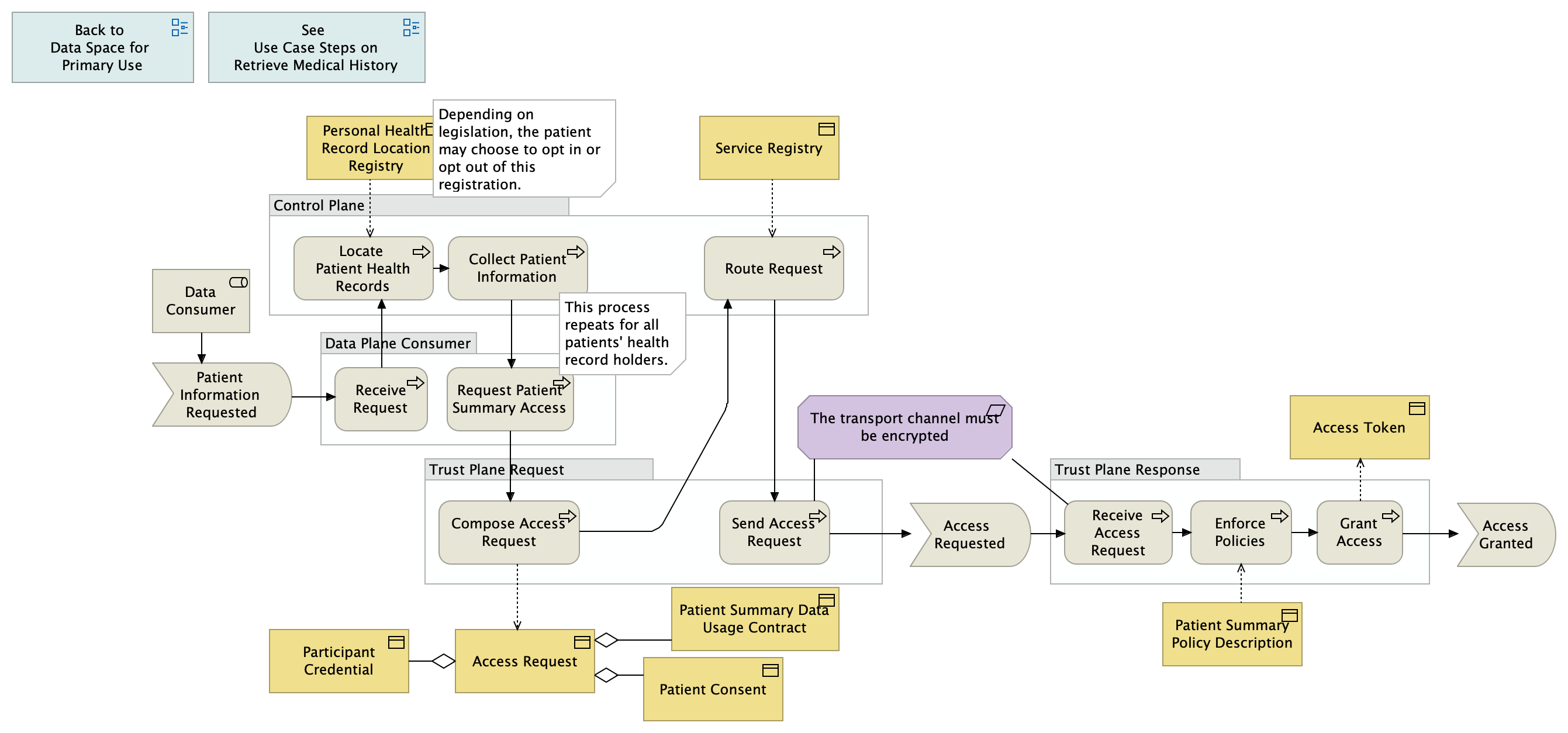
Collect Patient Information |
Request Patient Summary Access |
| |
|
Locate Patient Health Records |
Collect Patient Information |
| |
|
Locate Patient Health Records |
Personal Health Record Location Registry |
| |
|
Route Request |
Send Access Request |
| |
|
Route Request |
Service Registry |
| |
|
Access Request |
Participant Credential |
| |
|
Access Request |
Patient Summary Data Usage Contract |
| |
|
Access Request |
Patient Consent |
| |
|
Request Patient Summary Access |
Compose Access Request |
| |
|
Receive Request |
Locate Patient Health Records |
| |
|
Patient Information Requested |
Receive Request |
| |
|
Send Access Request |
Access Requested |
| |
|
Send Access Request |
The transport channel must be encrypted |
| |
|
Compose Access Request |
Access Request |
| |
|
Compose Access Request |
Route Request |
| |
|
Data Consumer |
Patient Information Requested |
| |
|
Access Requested |
Receive Access Request |
| |
|
Receive Access Request |
Enforce Policies |
| |
|
Receive Access Request |
The transport channel must be encrypted |
| |
|
Enforce Policies |
Patient Summary Policy Description |
| |
|
Enforce Policies |
Grant Access |
| |
|
Grant Access |
Access Token |
| |
|
Grant Access |
Access Granted |