| |
|
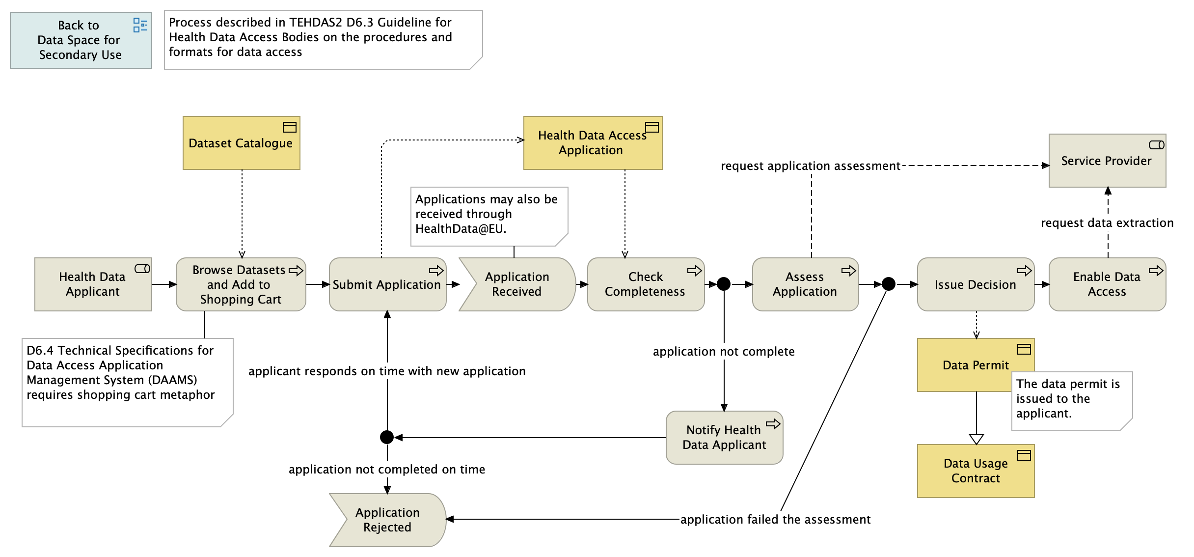
Application Received |
Check Completeness |
| |
|
Check Completeness |
Health Data Access Application |
| |
|
Check Completeness |
Junction |
| |
|
Assess Application |
Junction |
| request application assessment |
|
Assess Application |
Service Provider |
| |
|
Health Data Applicant |
Browse Datasets and Add to Shopping Cart |
| |
|
Notify Health Data Applicant |
Junction |
| application not complete |
|
Junction |
Notify Health Data Applicant |
| |
|
Junction |
Assess Application |
| application not completed on time |
|
Junction |
Application Rejected |
| applicant responds on time with new application |
|
Junction |
Submit Application |
| |
|
Issue Decision |
Data Permit |
| |
|
Issue Decision |
Enable Data Access |
| application failed the assessment |
|
Junction |
Application Rejected |
| |
|
Junction |
Issue Decision |
| |
|
Data Permit |
Data Usage Contract |
| request data extraction |
|
Enable Data Access |
Service Provider |
| |
|
Browse Datasets and Add to Shopping Cart |
Dataset Catalogue |
| |
|
Browse Datasets and Add to Shopping Cart |
Submit Application |
| |
|
Submit Application |
Application Received |
| |
|
Submit Application |
Health Data Access Application |