| |
|
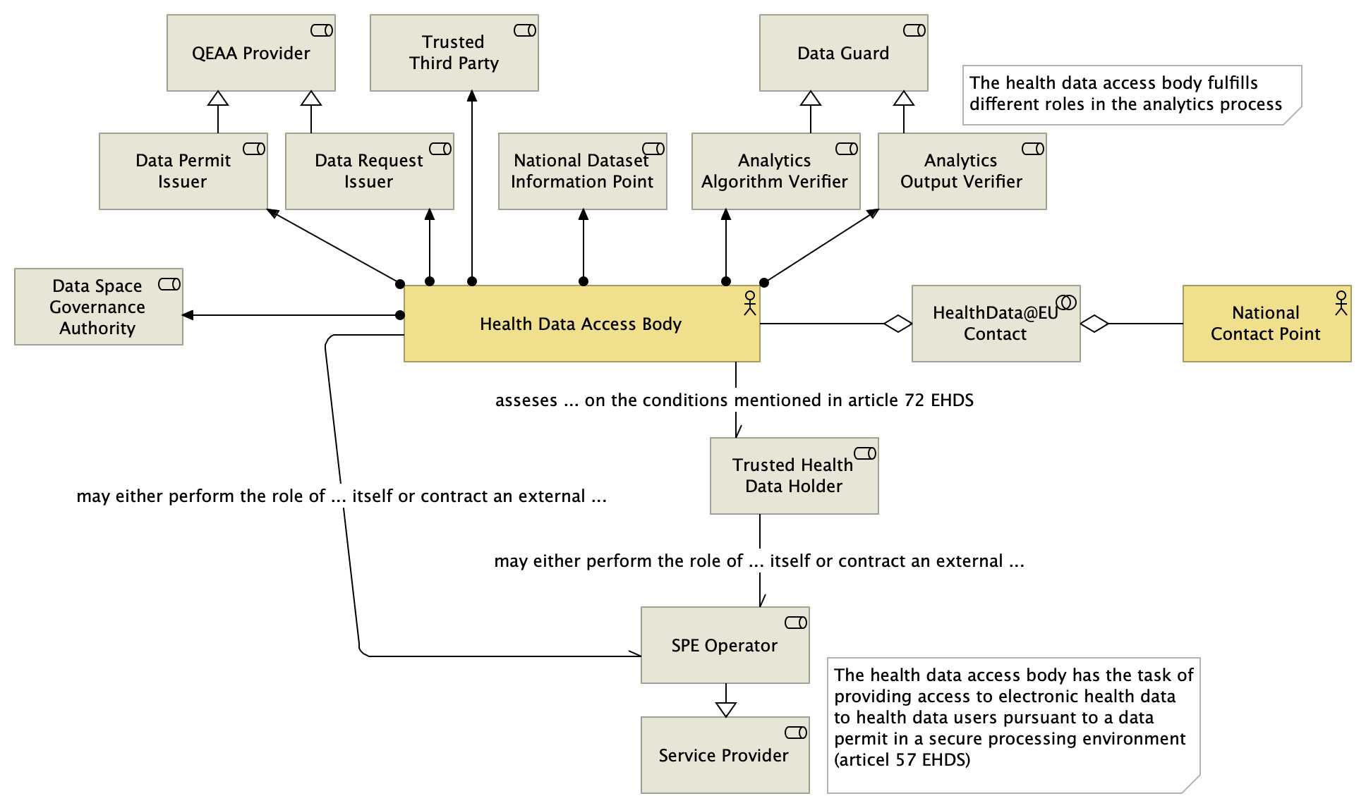
Health Data Access Body |
Data Permit Issuer |
| |
|
Health Data Access Body |
Analytics Algorithm Verifier |
| asseses ... on the conditions mentioned in article 72 EHDS |
|
Health Data Access Body |
Trusted Health Data Holder |
| may either perform the role of ... itself or contract an external ... |
|
Health Data Access Body |
SPE Operator |
| |
|
Health Data Access Body |
Data Request Issuer |
| |
|
Health Data Access Body |
Data Space Governance Authority |
| |
|
Health Data Access Body |
Trusted Third Party |
| |
|
Health Data Access Body |
National Dataset Information Point |
| |
|
Health Data Access Body |
Analytics Output Verifier |
| |
|
Analytics Algorithm Verifier |
Data Guard |
| |
|
Data Permit Issuer |
QEAA Provider |
| |
|
Analytics Output Verifier |
Data Guard |
| may either perform the role of ... itself or contract an external ... |
|
Trusted Health Data Holder |
SPE Operator |
| |
|
SPE Operator |
Service Provider |
| |
|
Data Request Issuer |
QEAA Provider |
| |
|
HealthData@EU Contact |
Health Data Access Body |
| |
|
HealthData@EU Contact |
National Contact Point for e-Health |