| |
|
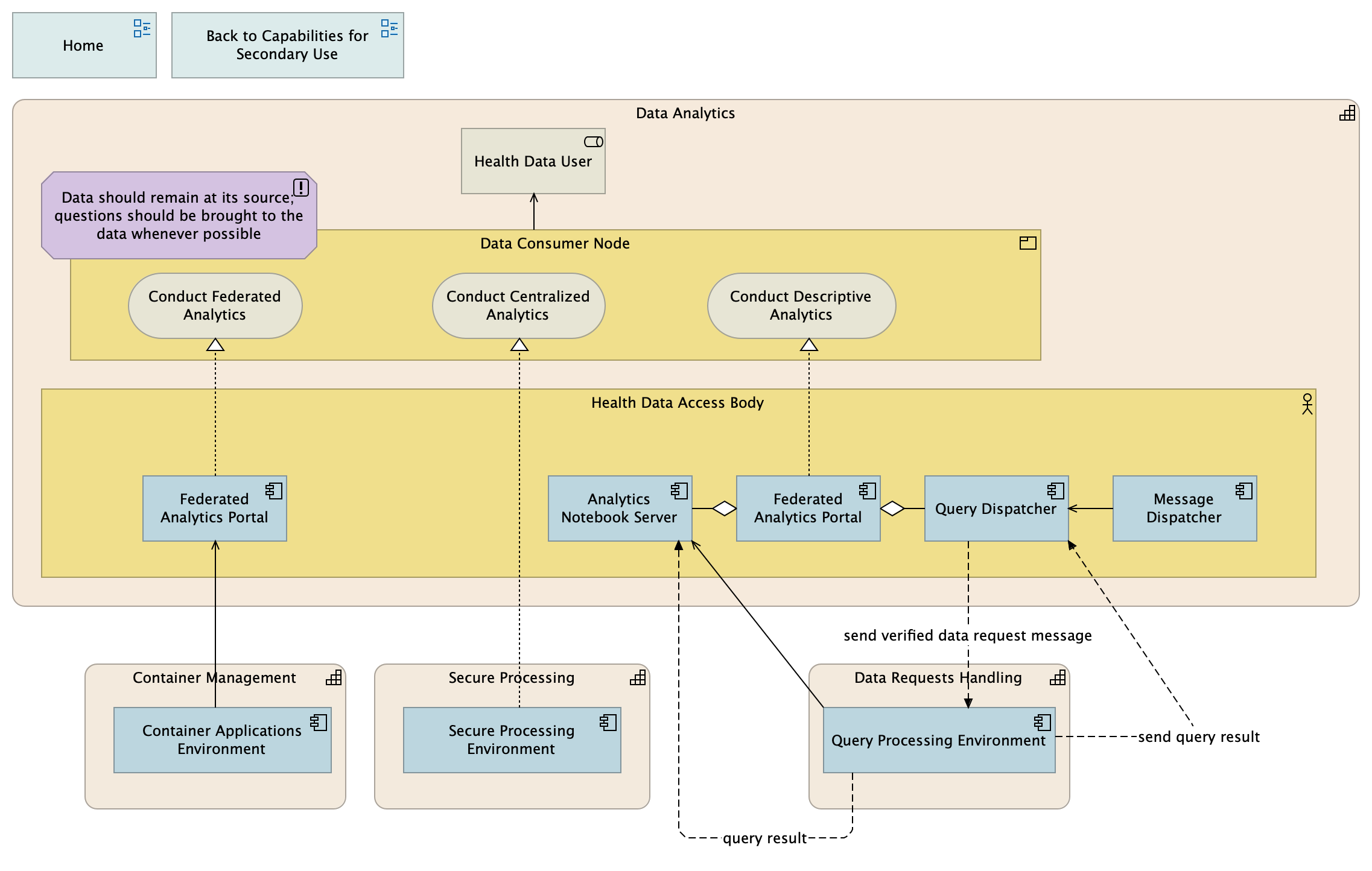
Data Analytics |
Data should remain at its source; questions should be brought to the data whenever possible |
| |
|
Federated Analytics Portal |
Conduct Federated Analytics |
| |
|
Federated Analytics Portal |
Query Dispatcher |
| |
|
Federated Analytics Portal |
Analytics Notebook Server |
| |
|
Federated Analytics Portal |
Conduct Descriptive Analytics |
| send verified data request message |
|
Query Dispatcher |
Query Processing Environment |
| |
|
Message Dispatcher |
Query Dispatcher |
| |
|
Data Consumer Node |
Health Data User |
| |
|
Secure Processing Environment |
Conduct Centralized Analytics |
| query result |
|
Query Processing Environment |
Analytics Notebook Server |
| |
|
Query Processing Environment |
Analytics Notebook Server |
| send query result |
|
Query Processing Environment |
Query Dispatcher |
| |
|
Container Applications Environment |
Federated Analytics Portal |