| |
|
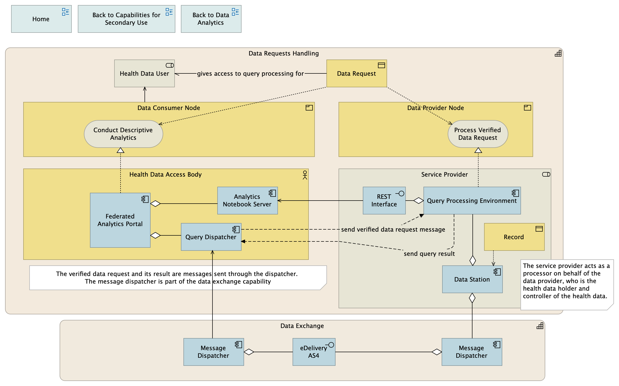
Data Consumer Node |
Health Data User |
| |
|
Conduct Descriptive Analytics |
Data Request |
| |
|
Data Provider Node |
Process Verified Data Request |
| |
|
Process Verified Data Request |
Data Request |
| |
|
Query Processing Environment |
REST Interface |
| |
|
Query Processing Environment |
Process Verified Data Request |
| send query result |
|
Query Processing Environment |
Query Dispatcher |
| |
|
REST Interface |
Analytics Notebook Server |
| |
|
Data Station |
Query Processing Environment |
| |
|
Data Station |
Message Dispatcher |
| |
|
Data Station |
Record |
| |
|
Federated Analytics Portal |
Query Dispatcher |
| |
|
Federated Analytics Portal |
Analytics Notebook Server |
| |
|
Federated Analytics Portal |
Conduct Descriptive Analytics |
| send verified data request message |
|
Query Dispatcher |
Query Processing Environment |
| gives access to query processing for |
|
Data Request |
Health Data User |
| |
|
Message Dispatcher |
Query Dispatcher |
| |
|
Message Dispatcher |
eDelivery AS4 |
| |
|
Message Dispatcher |
eDelivery AS4 |